概要
<「HRMOS勤怠(年末調整)」アカウントを複数所持しているユーザ様向け>
「HRMOS勤怠(年末調整)」アカウントを複数所持している場合に、年税額計算時の年末調整データ連携先選択にて複数アカウントから連携対象を選択出来るようになりました
設定方法のご紹介
事前準備
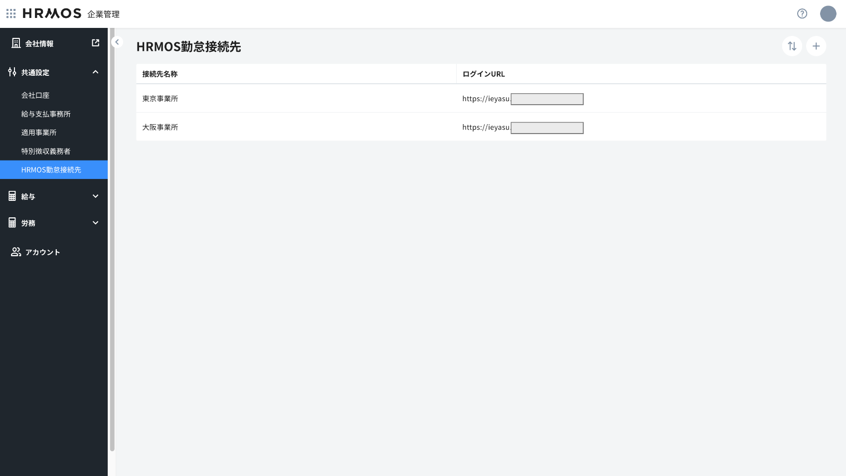
連携が必要な「HRMOS勤怠(年末調整)」アカウントを企業管理に登録しておきます。
「HRMOS勤怠(年末調整)」のアカウントの登録方法はこちらを参照ください
年税額計算での操作
「HRMOS年税額計算」にログイン後、「インポート」→「年末調整データのインポート」→「HRMOS年末調整と同期」をクリックします
「HRMOS企業管理」で設定した「HRMOS勤怠(年末調整)」アカウントが表示されますので、連携が必要なアカウントにチェックをつけ実行ボタンをクリックします
「HRMOS勤怠(年末調整)」との同期が開始されます