概要
- 文書テンプレートにテンプレート変数を埋め込めるようになりました。これによりHRMOS CORE以外の情報を用いた文書作成が可能になります
-
文書作成時にCOREで保持していない情報で社員毎の変数を登録して利用できます(編集は文書一覧上の社員個別画面から行います)。特にHRMOS COREで履歴や項目を作成しなくても、個人毎の値(128文字以下)を文書に埋め込むことができます
設定方法のご紹介
テンプレート変数の設定
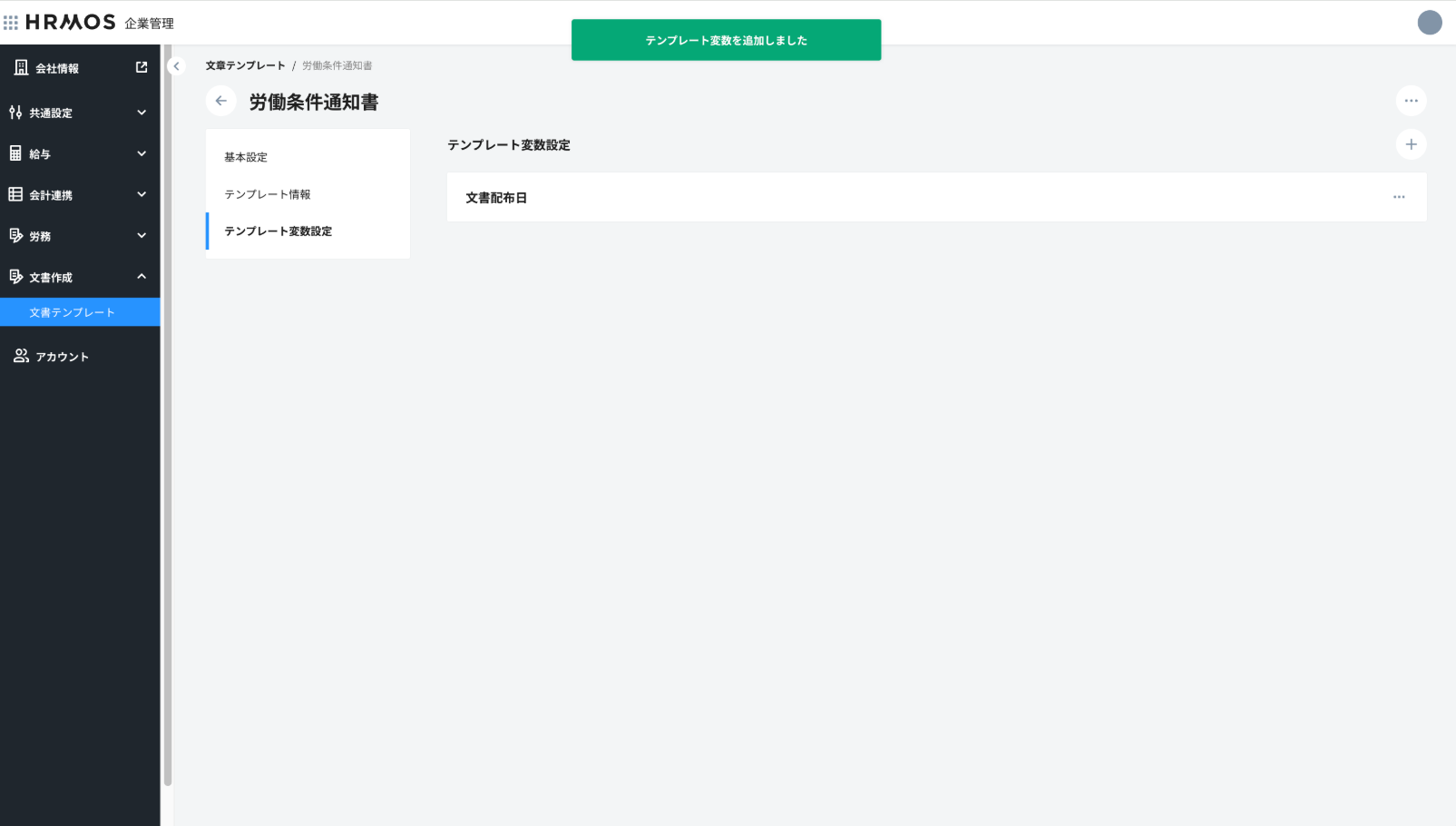
テンプレート変数を追加したいテンプレートをクリックします
「テンプレート変数設定」をクリックします
右上の+ボタンをクリックします
表示されたダイアログで変数名を入力し、保存ボタンをクリックします
テンプレート変数が保存されたことを確認します
テンプレート情報をクリックし、 ボタンをクリックします
「ボタン」→「テンプレート変数」の順にクリックします
※COREの項目情報を利用したい場合は「従業員」をクリックします
テンプレート変数が表示されたことを確認の上、保存ボタンをクリックします
テンプレート変数が保存されたことを確認します
テンプレート変数への値設定
テンプレート変数への各従業員毎の値設定は文書一覧から行います
テンプレート変数への値設定を行いたい文書名をクリックします
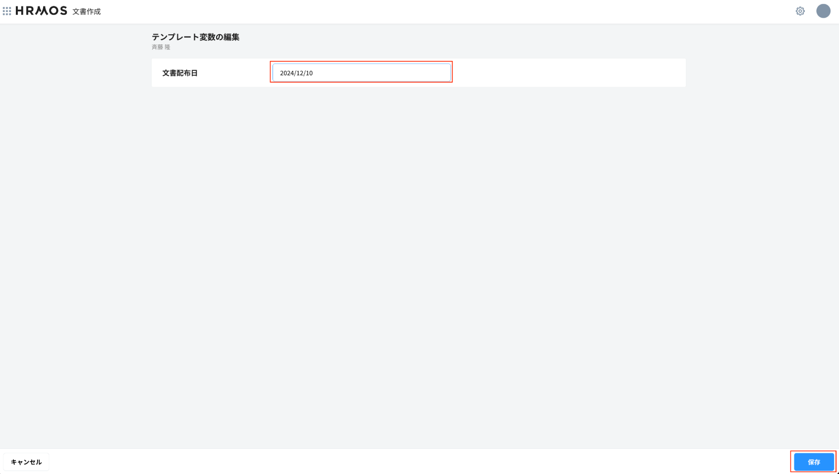
変数(値)を設定したい従業員をクリックします
「テンプレート変数」をクリックします
右上のボタンをクリックします
テンプレート変数に値を入力の上、保存ボタンをクリックします
テンプレート変数の値が保存されたことを確認します
文書の対象者一覧画面にて「作成」ボタンをクリックしPDFを作成します
ステータスが作成済みであることを確認の上、対象の従業員をクリックします
テンプレート変数の値が文書に反映されていることを確認します